资源简介:
这是一款基于PHP开发的钉钉业务提醒系统源码,能够将网站的业务通知、定时提醒等信息通过钉钉机器人自动推送至指定群组,实现高效的团队协作与业务提醒。系统支持一键安装、自动定时执行,无需复杂配置即可使用,非常适合企业内部通知、项目进度提醒、订单处理提示等多种场景。
环境要求:
支持PHP 8.0及以上版本,需启用pdo_sqlite、mbstring、json、curl、OpenSSL等扩展。兼容Nginx与Apache服务器。确保data与logs目录具备可写权限,以便系统正常记录日志与配置。
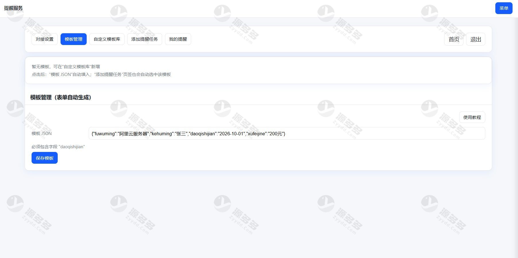
图片展示:
安装使用说明:
安装与配置步骤:
将源码上传至服务器后,直接访问 域名/install.php 即可进入安装界面;
在钉钉后台创建自定义机器人,获取Webhook链接与关键字信息;
将上述参数填写至系统后台的钉钉配置中;
使用宝塔面板等工具添加计划任务,执行 cron.php 实现定时消息推送。
该系统轻量化设计、安装简单,无需数据库服务器即可运行,数据存储采用SQLite方式,便于快速部署。系统稳定可靠,可灵活用于各类网站或内部业务提醒场景,帮助管理者实时掌握关键通知,提高协同效率。
- 免费下载或者VIP会员专享资源能否直接商用?
- 本站资源均通过网络收集整理,仅供个人研究学习使用。其版权归该软件和程序代码的合法拥有者所有,用户应自行核实资源版权及合法性,禁止用于商业用途、非法活动或任何违反国家法律法规的情形。
- 程序、代码漏洞兼容性问题或功能缺陷等免责声明
- 由于本站资源均通过网络收集整理而来,并非本站原创,故不能完全保证其功能性或代码兼容性。用户需自行验证资源是否符合需求,因以下情形导致的损失,本站不承担任何责任:
程序、源码等计算机软件类资源可能包含开发者遗留的代码漏洞(BUG)、兼容性问题或功能缺陷。 本站不对此类技术瑕疵提供免费修复服务,用户需自行承担调试、修改或放弃使用的风险。









